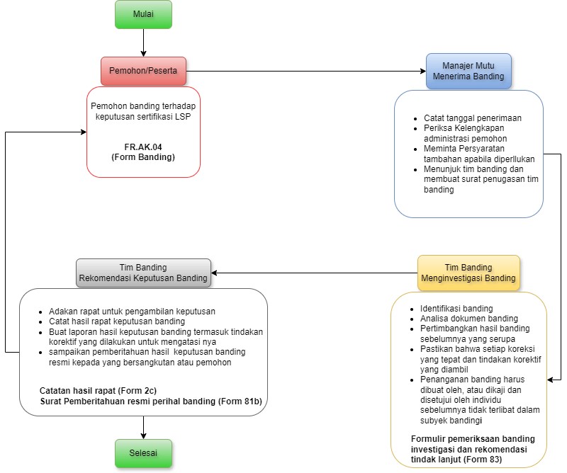
Prosedur Penanganan Banding By: Administrator 23 Oktober 2024 Category: Berita Lampiran :Unduh Berkas Share this post on: